windbg调试
在虚拟机上配置net调试后
bcdedit /set testsigning on
bcdedit /dbgsettings net hostip:宿主机ip(不是虚拟机) port:54321
bcdedit /dbgsettings

此处我的驱动名叫echo_2.sys
设置对应的加载事件断点
sxe ld echo_2
lm m echo_2
1
2
3
4 3: kd> lm m echo_2
Browse full module list
start end module name
fffff807`282b0000 fffff807`282cf000 echo_2 (deferred)
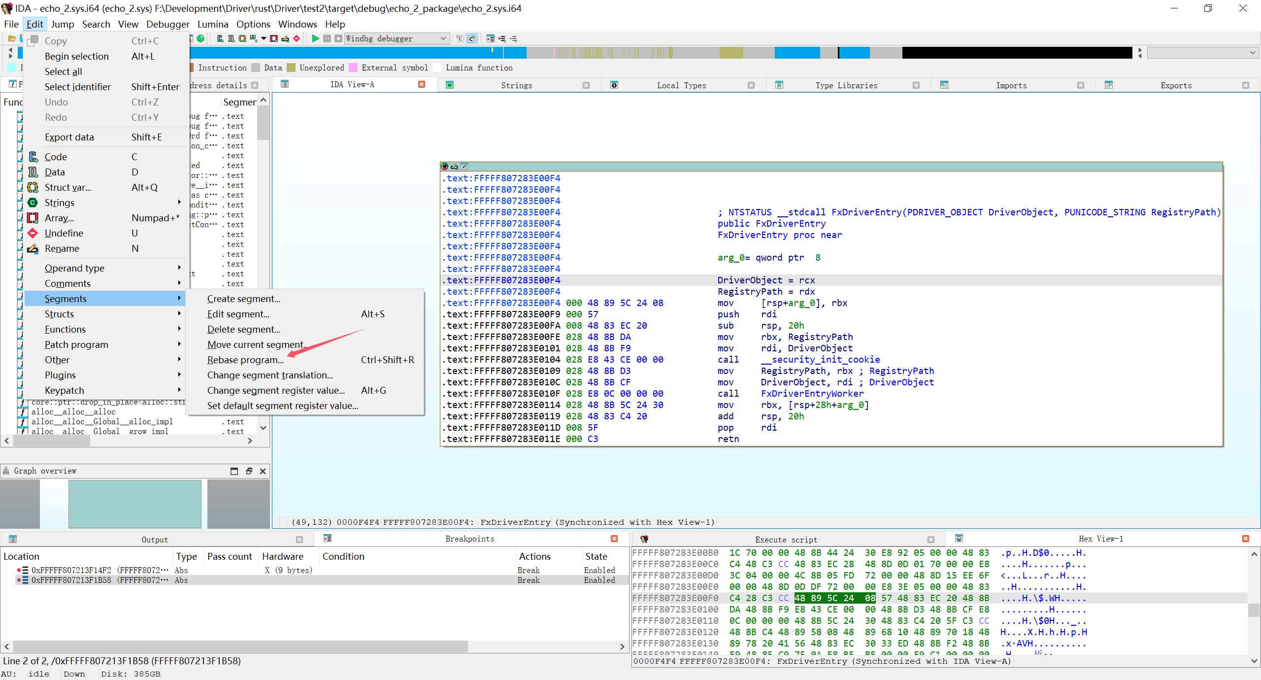
IDA上设置基址为刚拿到的0xfffff807282b0000


找到要断住的位置比如我要断 FxDriverEntry
在windbg内bp FFFFF807282C00F4
就可以中断在对应位置

- 标题: windbg调试
- 作者: runwu2204
- 创建于 : 2024-11-09 17:09:00
- 更新于 : 2024-11-09 18:16:23
- 链接: https://runwu2204.github.io/2024/11/09/开发/Windows/驱动/调试/windbg调试/
- 版权声明: 本文章采用 CC BY-NC-SA 4.0 进行许可。
评论